728x90
반응형

작업패키지를 (일감) 을 OpenProject 에 일괄 업로드 하는 방법에 대해 알아봅니다.
공식문서는 아래 링크를 참고 합니다.
https://www.openproject.org/docs/system-admin-guide/integrations/excel-synchronization/
Excel synchronization with OpenProject
Excel synchronization with OpenProject
www.openproject.org
작업패키지 일감 일괄 등록 방법
- OpenProjectExcel 유틸을 이용해서 일괄적으로 일감을 일괄 등록 하는 방법에 대해 설명합니다.
OpenProjectExcel 다운로드
- https://github.com/opf/OpenProjectExcel 에 업로드된 유틸을 다운로드 받습니다.

- 압축해제후 OpenProjectAPI.xlsm 파일을 실행 합니다.
OpenProjectExcel 실행(OpenProjectAPI.xlsm)
- 콘텐츠 사용 버튼을 클릭합니다.


- ctl+b 버튼을 클릭하면 업로드할 프로젝트 설정 정보 창이 오픈된다.
- URL 텍스트 입력창에 프로젝트 URL 을 입력 하면 Intance URL , Project 항목이 자동 셋팅 된다.
- API 토큰 정보는 우측 상단 계정설정 -> 액세스 토큰 메뉴를 선택후 접속 토큰을 생성 한다.
![]() |
![]() ![]() |


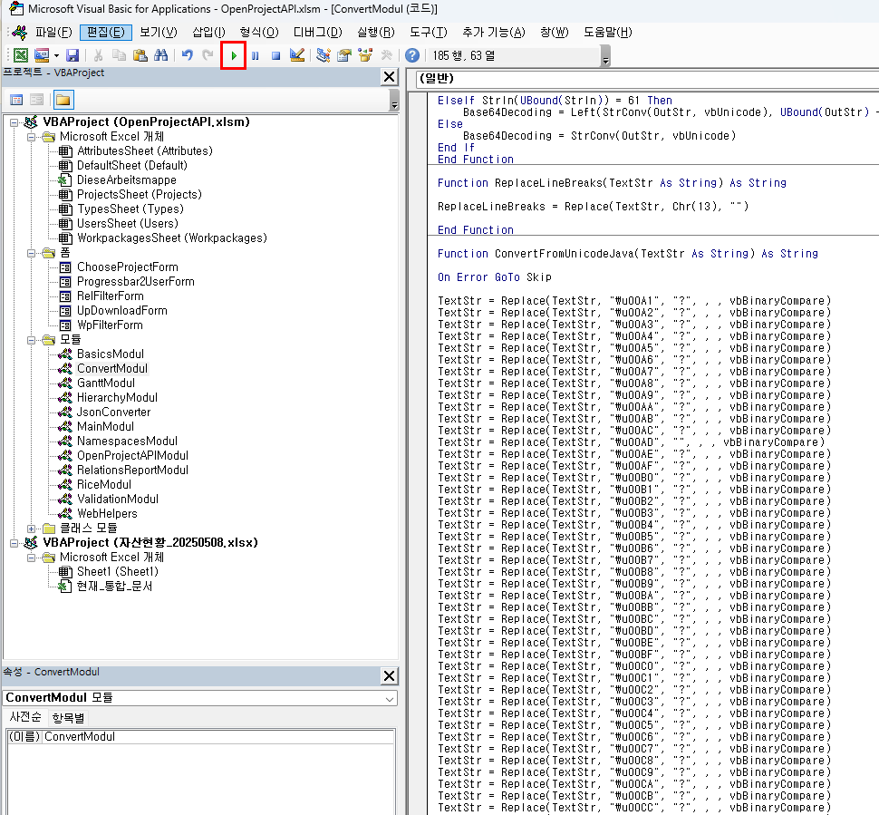
- OpenProject 프로젝트 정보를 모두 입력 하고 Accept 버튼을 클릭 하면 아래와 같이 컴파일 에러가 발생 한다.
- Tested on: Windows 10, Excel 16.0, VBA 7.1 에서 테스트 버전과 호환이 안되는것으로 보임
- 테스트한 버전은 Excel 2013 버전
- 코드 수정후 비주얼 베이직을 재실행 한다.
- "? -> "?" 수정
![]() |
TextStr = Replace(TextStr, "\u00A1", "?", , , vbBinaryCompare) TextStr = Replace(TextStr, "\u00A2", "?", , , vbBinaryCompare) |

OpenProjectAPI 작업 패키지 동기화 및 업로드
- 다운로드 workpackages 를 누르면 작업패키지 항목이 다운로드 된다.

- 항목을 추가 하고 싶다면 데이터생성후 Upload/Update 버튼을 클릭 한다.
- 버전 잠금, ID 값을 미입력 하면 신규 작업패키지가 추가 되고
- 내용을 수정 하면 작업패키지가 수정 된다.

- 정상 업로드 되면 아래와 같이 Updatestatus 항목의 컬럼 값이 수정 된다.
- 수정 사항 발생 시 : Updatestatus -> 200-OK , 버전잠금 -> 숫자 증가.
- 신규 추가 사항 반영시 : Updatestatus -> 201-Created , 버전잠금 -> 숫자 1 생성 .

- OpenProject 접속후 작업패키지를 확인시 추가 및 수정한 작업패키지 내용에 대한 변경 사항이 반영된것을 확인 할수 있다.

작업 패키지 사용자 정의 필드 추가 작업 적용
- 업로드할 컬럼 정보(사용자 정의 필드) 를 추가 하고자 할경우 엑셀의 드랍다운 박스를 이용해 추가할 항목을 선택한다.
- 컬럼정보는 Attributes 시트에 작성 되어 있다.



728x90
반응형
'테스트 > 관리도구' 카테고리의 다른 글
| [OpenProject] OpenProject 환경 설정 (0) | 2025.05.08 |
|---|---|
| [OpenProject] OpenProject 설치 (0) | 2025.04.09 |



